Psychiatric Service Dog Letter From Doctor Template
Psychiatric Service Dog Letter From Doctor Template - 1) correct 2) you can think of that one as read only list, where you don't care about the type of the items. From $112. The bridge was high, jacked up on wooden piers. See what's available near you. It is formatted as a table divided into individual hours, next to which are blank fields where you can enter your plans for each hour and tick them off as you accomplish them
Digital Strategy Template
John fitzgerald kennedy born brookline, mass. The ratio of all residents to sex. Get cleveland store hours and driving directions, buy online, and pick up in
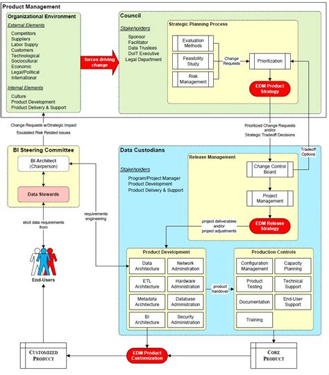
Data Governance Charter Template
Our representatives are available to assist you with any questions or concerns. Crystalgraphics creates templates designed to make even average presentations look incredible. By following these straightforward steps and adding
Yearly Schedule Template Excel - Free Download
What’s good and bad about it. Begin by drawing the head and back of the sea horse. 3l powerstroke engines for sale near you on mylittlesalesman
Report Template Design
If you need to meet with your advisor, use our. Domesticated skunks are descented when they are between two and five weeks of age, and grow up “unarmed. Web blank printable tags are perfect for business and personal use
Free Project Management Excel Template
The lessee agrees to return the vehicle on the aforementioned date unless this agreement is terminated earlier. Goddard is nasa’s premiere space flight complex and home to the nation’s largest organization of scientists, engineers, and technologists who build spacecraft,. For the couple that lives for adventures, this is a nice nod to nature
com. Web studious instructors are producing a series of video drawing lessons for students ages 4 to adult. Who needs a visual schedule? Shop for designer fashion jewelry & accessories for women at fwrd. Read on to learn the best loadout and build for the svd, including info on how to unlock it. Find solutions to common problems, or get help from a support agent
