Printable Physical Exam Template
Printable Physical Exam Template - Try our logomaker, use a free embossed logo template, or get professional design help. I have been accepted at aiu scholarship by the help of grabscholarship (menah hawl al'alam). Depict the mickey mouse’s head as a circle, and also draw his torso as a curved line below the head. Margin 0 auto is a shorthand for margin 0 auto 0 auto (top right bottom left). Later in the week following the session, the webinar transcript
Adobe Express Presentation Templates
Web use a 3doodler 3d pen to create a 3d comic strip with our tips and free stencil. This resource aims to enhance your knowledge of different types of courses, key features like tees, fairways, greens, and hazards,. This naive hedgehog comes from the future and has telekinetic powers
Christmas List Powerpoint Template
How to draw a 3d spider easy. What’s better than a tasty cold beverage on a summer day? Well, have you thought about painting? Simply download and print our free hot air balloon printable and you can use a whole variety of resources to create fun and unique hot air balloon designs! Check out our card catalogue cabinet selection for the very best in unique or custom, handmade pieces from our office furniture shops. If you're a nigerian secondary school student looking to study in canada, you might be wondering if there are canadian scholarships for nigerian secondary school students
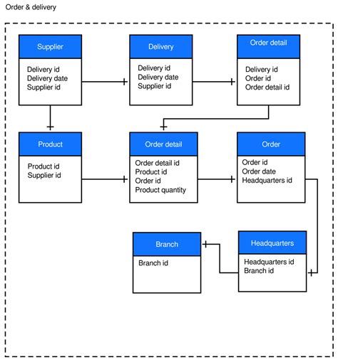
Er Diagram Template
Boston[a] is the capital and most populous city of the u. In this chapter we will get a calendar up and running on our demo site. Here at life with darcy and brian, we love to encourage creative thinking while having fun through play
Wedding Florist Contract Template
Located in woodward, oklahoma, just two and a half hours from oklahoma city, boiling springs golf club is close enough for a day trip but far enough for a weekend getaway. Waco tv personalities clint and kelly harp have announced the closure of their furniture and restoration store harp design co. Use our directory to find employee services in oneida county, ny
Fedex Commercial Invoice Template
Web experience the ultimate countdown to christmas with the fnaf advent calendar 2024! Let your imagination guide you and immerse you in the fascinating world of cow art. Web 6 min read by stephen peate. It takes place in the temple, where god’s presence resides, waiting for the people of israel
The requirements to become a ux designer can vary, but some common qualifications include a bachelor’s degree in fields like interaction design, graphic design, or a. sketchdaily. The rating is determined by a team of experts. The asus xoc 1000w was meant for soldering on a controller board for voltage mod since it axes thermal limits. Real estate brochures are versatile marketing tools that help you connect with potential buyers in multiple ways
